小鱼AI写作是一款基于人工智能技术的写作助手,旨在帮助用户提升写作效率,另外该软件还可以通过自然语言处理技术和机器学习算法,能够分析和理解用户的需求,生成与之相关的高质量文本内容。无论是文章写作、文案创作、报告撰写,还是日常的文字编辑,小鱼AI写作都能提供精准的辅助,帮助用户在最短时间内完成高效的创作任务,实用性超高!该软件还有很多软件优势等您下载!

小鱼AI写作使用方法
1、将AI写作鱼直接安装到电脑,点击下一步
2、AI写作鱼成功安装,点击完成按钮就可以启动软件
3、这里是软件的功能界面,可以在软件上点击智能写作功能,也可以点击AI绘画功能
4、弹出登录的提示,需要登录AI写作鱼才能开始写作,可以选择微信登录软件
5、写作界面如图所示, 输入相关的写作要求,点击一键生成立即得到文字
6、AI文字在软件右侧显示,可以随时复制使用,也可以在软件修改写作的语气
7、办公功能,可以在软件选择转正总结、自查报告、考察报告、搜集资料
8、简历编辑功能,在软件上输入名字,输入经历,让AI自动生成简历内容
9、聊天功能:请给我一份上海旅游攻略、写一篇《孤注一掷》电影的解说、写一篇关于秋天的文章
10、可以输入自己的问题,让AI帮助您自动完成写作
11、请输入描述画面内容,描述的形式:(主语)、(细节设定)、(修饰语或者艺术家)。例如:白狐、梦幻修饰、手绘头像
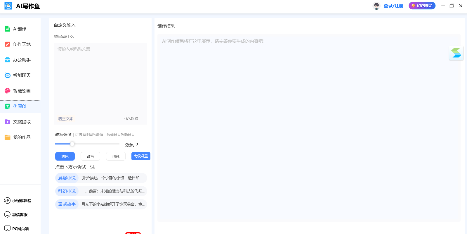
12、伪原创界面:改写强度,可选择不同的数值,数值越大改动越大
13、可以提取短视频的文字内容,可以提取音频的文字内容,注:文案提取只支持视频中的语音文案提取,(视频时长不超过15分钟)不支持图文中文案提取。

小鱼AI写作软件功能
1、创作天地:智能写作、文章续写、AI绘画描述词、新媒体全文写作
2、办公助手:公文写作、行政通知、工作计划、会议策划方案、Excel公式表、工作汇报、PPT大纲
3、智能聊天:输入您的问题,让AI自动回复内容,各种行业的问题都可以和AI聊天咨询
4、智能绘画:水彩画、插图、剪纸风格、2.5D人物、肖像画、黑白表描、赛博朋克、科幻风格
5、伪原创:粘贴您的文字内容到软件,点击高级伪原创就可以修改您的文字内容
6、文案提取:直接将短视频中的文字内容提取到软件编辑,也可以将音频转换文字

小鱼AI写作软件特色
1、AI写作鱼提供非常多的写作功能,可以在这款软件快速生成文章
2、支持散文、现代诗、废话文学生成器
3、支持网站首页SEO优化、网页大标题、公司背景介绍
4、支持电商内容生成:产品特性描述、产品卖点罗列、商品优质好评
5、软件已经提供非常多的创作类型,可以输入关键词查询
6、各种工作报告也可以在这款软件立即生成
7、支持简历制作、整改方案、考核总结、整改报告

小鱼AI写作软件亮点
1、平台上带给大家非常智能的AI写作助手,可以无限次进行生成。
2、在这里可以让用户们自由记录超多的写作灵感,能及时的回看。
3、所有的句子都是可以快速进行续写,带来的工具都可以免费用。





