SmartSynchronizePC版是一个非常简单易上手的文件和目录比较与同步工具,这个文件和目录比较与同步工具的功能非常强大,除了可以快速且准确的识别两个文件或两个文件夹之间的差异,还能支持文件的自动合并、备份及同步操作!可以有效提高用户的办公效率,SmartSynchronizePC版绝对能称得上是一款办公必备神器,除此之外,SmartSynchronizePC版还支持用户根据文件的类型、大小、修改时间等进行过滤规则设置,灵活性和便捷性也非常高!还有很多软件优势等您下载使用体验!

SmartSynchronize软件使用方法
1. 打开SmartSynchronize软件,选择要对比的目标文件或文件夹。
2. 在软件界面中,进行对比模式的选择和设置。
3. 点击比较按钮,软件将会展示两个文件或文件夹之间的差异。
4. 用户可以直接在软件界面中编辑、修改对比结果,也可以进行同步操作。
5. 完成对比和同步后,保存结果或者关闭软件。
综上所述,SmartSynchronize作为一款功能全面的文件和目录对比工具,其特色、亮点和优势都使得用户能够高效地进行文件对比和同步操作。用户可以根据个人需求定制化设置,并且通过简单易用的界面和多平台支持,轻松完成各种工作任务。同时,SmartSynchronize还提供了多种特点和扩展功能,方便用户根据自己的需要进行扩展和定制。无论是个人用户还是团队开发者,都会从SmartSynchronize中受益,提高工作效率。

SmartSynchronize软件功能
1. 精准对比:支持深度文件内容对比,包括但不限于文本、图片、视频等多种文件类型,确保每一个差异都无所遁形。
2. 自动同步:用户可根据需求设定同步规则,自动将差异文件或目录更新至目标位置,提高工作效率。
3. 智能合并:针对相似但有差异的文件,提供智能合并建议,帮助用户轻松整合多个版本的文件内容。
4. 版本控制:集成简易的版本控制功能,记录每次同步的详细情况,便于用户回溯和恢复特定版本的文件。
5. 灵活过滤:允许用户根据文件类型、大小、修改时间等条件设置过滤规则,精准定位所需文件。
6. 可视化界面:采用直观易用的界面设计,即便是初学者也能快速上手,享受高效的文件管理体验。

SmartSynchronize软件特色
1. 性能卓越:基于JAVA的强大底层架构,确保在处理大规模文件集时依然保持流畅高效。
2. 安全稳定:内置多重安全检查机制,保护用户数据安全,防止误操作导致的数据丢失。
3. 高度可定制:提供丰富的设置选项,允许用户根据个人或团队习惯调整软件行为,实现个性化工作流。
4. 跨平台兼容:虽然此处主要介绍PC版,但SmartSynchronize同样支持其他操作系统,便于跨平台团队协作。
5. 中文优化:特别针对中文用户进行了界面优化和本地化支持,确保用户在使用过程中无障碍交流,提升使用体验。
6. 持续更新:开发团队持续倾听用户反馈,不断优化现有功能并推出新功能,确保软件始终满足用户需求。

SmartSynchronize软件优势
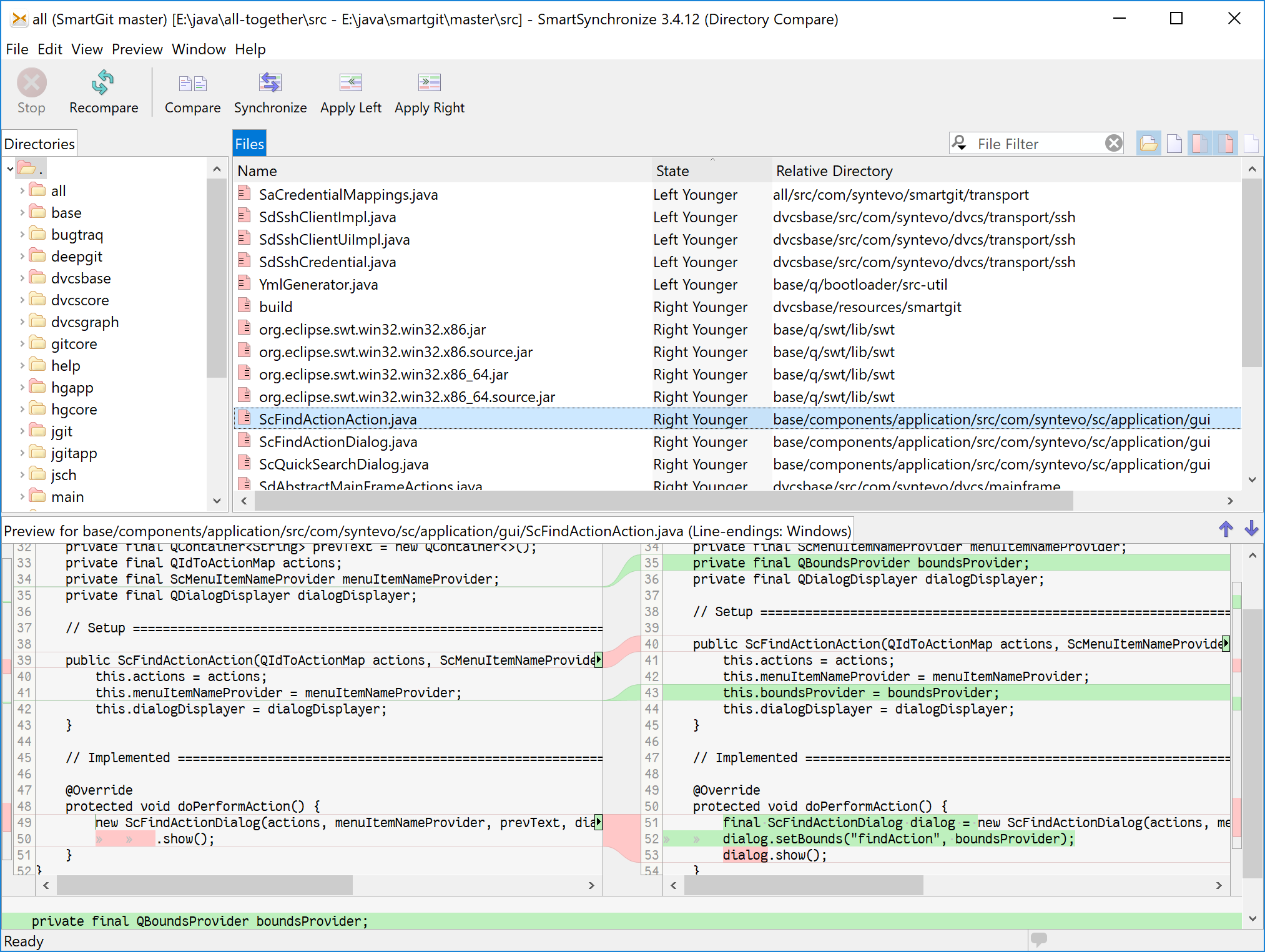
1.文件比较
文件比较能够检测内部行的变化,并且被比较的文件可以被编辑。当然,自动着色的变化更新,同时编辑。在中心改变条纹的按钮可以被用于从一个文件传送整个变化块到另一个。
2.目录比较
比较目录,您可以比较你的本地文件系统的两个目录结构。目录结构显示为一体式结构;那些只在一个目录结构的文件和目录都显示部分。为了让你的变化快速浏览,显示每个文件的添加,删除和修改的行数。
3.三路合并
3路合并为一个重要的扩展文件进行比较。它可以帮助您合并一个基本文件的两个独立的变化 - 两个人做不同的变化,以相同的文件,通常的结果。由于与文件比较,你可以编辑任何三个文件(只要它们是可编辑的),并且改变颜色会自动更新。